Home > Modules > Berichten > iEB > Uitleg algemeen

 

Algemeen

De iEb module is te vinden aan de linkerkant in Aeolus Back onder 'Extern/iEb'.

Hier zijn de volgende kaarten te vinden:

  • Klanten
  • Relaties
  • Voorzieningen
  • Acties
  • Diverse controlelijsten
  • CAK vergelijkingskaarten
  • Functionele terugkoppelingen
  • Beleid
  • Bij het selecteren van een regel onder de kaarten Klanten, Relaties, Voorzieningen en Acties verschijnt aan de
    rechterkant de actuele situatie. Zie het voorbeeld hieronder.


    Aan de rechterkant staan:

    • Relaties; welk soort relatie is er met het CAK (AT en/of BW) en onder welk startnummer.
    • Voorzieningen; de voorzieningen waarover een eigen bijdrage betaald moet worden.
    • Acties; hier zijn de acties te vinden die verstuurd zijn of moeten worden naar het CAK.

    CAK klanten kaart

    Op deze kaart staan alle BSN’s die een CAK voorziening toegekend hebben gekregen. Een klant zal automatisch worden toegevoegd bij het versturen van de eigen bijdrage onder de geleverde voorziening. Er kan handmatig een klant worden toegevoegd door te klikken op '+ Registreren' in het midden scherm. De onderstaande wizard verschijnt.


    Klik op het vergrootglas om een BSN te zoeken en selecteer deze, klik op voltooien en de klant is toegevoegd.

    CAK relaties kaart

    Als een BSN een relatie heeft met het CAK, dan betekent dit dat de BSN een eigen bijdrage moet betalen. Deze relatie heeft een startdatum en stopdatum.

    Het CAK heeft alleen dat-informatie en geen wat-informatie.

    dat-informatie = de informatie dat er een relatie is en dus een eigen bijdrage betaald moet worden.
    wat-informatie = de daadwerkelijke producten en dus kostprijsbewaking.

    CAK-relatie = Of deze klant (BSN) een relatie heeft met het CAK en dus eigen bijdrage moet betalen.


    De dat-informatie krijgt het CAK via het WMO405 als startbericht, maar ook via het WMO405 als stopbericht. Vanuit het CAK komt het 406 bericht retour.
    Daarom weet het CAK ook alleen de volgende info: BSN, gemeente, startdatum, stopdatum, eventuelen kostprijs en startdatum kostprijs.

    Op de relatieskaart staan de volgende kolommen:

    • BSN: de bsn van de relatie.
    • Soort: het soort eigen bijdrage; Abonnements Tarief of Beschermd Wonen.
    • Startnummer: het startnummer waar ook het CAK mee communiceert.
    • Startdatum: is hier een datum gevuld, dan is deze startdatum al goedgekeurd.
      door het CAK (staat er geen datum, dan is er nog geen starten actie goedgekeurd door het CAK).
    • Stopdatum: is hier een datum gevuld, dan is deze stopdatum al goedgekeurd door het CAK (staat hier nog geen einddatum, dan is de stoppenactie nog niet verstuurd en/of goedgekeurd).
    • Kostprijs.
    • KostprijsIngangsdatum.

    CAK voorzieningen kaart

    Aeolus beschikt over de wat-informatie wat betreft de eigen bijdrage. De CAK voorzieningen kaart geeft meer informatie, zoals onder andere de productcode met bijbehorende start en stopdatum.

    CAK acties kaarten

    Aeolus zal bij een mutatie van een eigen bijdrage bepalen welke acties van belang zijn. Deze acties zullen chronologisch naar het CAK verstuurd worden. Pas als een antwoord van het CAK op een actie is ontvangen, zal de opvolgende actie verstuurd worden.


    Te versturen acties

    Klik op de kolom 'Verwerken vanaf' om de datum te sorteren. Staat een verzenddatum in het verleden dan is de actie niet verstuurd. Selecteer de regel en rechts verschijnt het totaal overzicht van de klant. Verwijder de niet verstuurde actie en klik bovenin op de knop Beoordelen. Met Beoordelen worden voor die relatie de voorzieningen opnieuw bekeken en worden de acties die nodig zijn opnieuw klaargezet.

    Nog niet beantwoorde acties

    Hier staan de acties die wachten op een retourbericht van het CAK. Is de verwerken vanaf datum langer dan een week in het verleden dan kan je contact opnemen met het CAK waar het retourbericht blijft.

    Goedgekeurde acties

    Hier zijn alle goedgekeurde acties te vinden.

    Afgekeurde acties

    Filter op de status Afgekeurd en klik op Zoeken. De afgekeurde acties worden getoond. Je kan de regel(s) openen middels een dubbelklik om te onderzoeken wat de reden is en om bij te sturen.
    Open de regel en ga naar de tab Acties, je ziet de retourcode die het CAK heeft meegegeven als reden afkeur.
    Om een nieuwe actie te kunnen laten uitvoeren moet wel eerst de afgekeurde actie verwijderd worden.

    Geblokkeerde acties

    Een actie kan geblokkeerd zijn doordat bijvoorbeeld de AeolusES service uitstaat.
    Op deze kaart staan de geblokkeerde acties. Klik de regel aan en rechts verschijnt het totaal overzicht van de relatie.

    Verwijder de geblokkeerde actie en klik bovenin op de knop Beoordelen. Met Beoordelen worden voor die relatie de voorzieningen opnieuw bekeken en worden de acties die nodig zijn opnieuw klaargezet om te versturen.

    Informatie en mutaties

    Bij het selecteren van een regel op de kaarten Klant, Relatie, Voorziening of Actie verschijnt op het rechterscherm het totaal overzicht van de desbetreffende relatie .

    Bovenin zal de naam en de BSN van de klant getoond worden, gevolgd door het gemeentenummer en de datum waarop de klant voor het laatst is beoordeeld.

    De volgende acties kunnen worden uitgevoerd:

    Beoordelen: klik je hierop dan zal de klant in zijn geheel opnieuw worden beoordeeld en wordt gekeken of de juiste acties klaar staan voor het CAK.

    Archiveren: klik je hierop dan archiveer je de gehele klant, een archief icoontje verschijnt voor de regel van de relatie. De knop zal wijzigen in Dearchiveren om de klant ook te kunnen dearchiveren.

    Een reden voor archiveren kan onder andere zijn:

    • De einddatum van het startnummer ligt in het verleden en je wilt de openstaande relaties opgeschoond houden.
    • Het CAK wil een nieuw startnummer ontvangen voor een relatie/BSN (bijvoorbeeld door technische afkeur van het eerste startbericht.

    Eigen bijdrage aanmelden en muteren

    Een eigen bijdrage kan worden aangemeld vanuit de aanvraag onder de cliënt of vanuit de module iEb. Op beide plekken is het resultaat hetzelfde.

    Eigen bijdrage inzetten via Cliënt

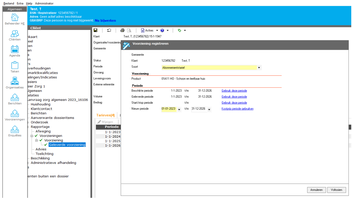
    Open de voorziening onder de aanvraag van de cliënt. Open vervolgens de geleverde voorziening.
    Klik onder de knop 'Acties' onder de actie 'Eigen bijdrage versturen'. Er opent een wizard.
    De velden zijn automatisch gevuld, maar kunnen nog wel waar nodig aangepast worden.

    De volgende productperioden kunnen gekozen worden:

    • Beschikbare periode; de gehele periode van de recht op voorziening.
    • Geleverde periode; de gehele periode van de geleverde voorziening.
    • Start/Stop periode; de periode genomen vanaf de start (305) tot en met stop (307).
    • Vrij in te vullen periode; vrij in te vullen periode, bijvoorbeeld bij uitzonderingen.
    Voltooi de wizard.
    Na het voltooien zal de eigen bijdrage geregistreerd staan binnen de module iEb.

    BSN had nog geen lopende eigen bijdrage/startnummer:
    Er is een nieuw startnummer aangemaakt en de actie Starten staat klaar om verstuurd te worden.

    BSN had een startnummer met einddatum in het verleden:
    Er is een nieuw startnummer aangemaakt en de actie Starten staat klaar om verstuurd te worden.

    BSN had al een lopende eigen bijdrage/startnummer:
    De voorziening/eigen bijdrage is toegevoegd aan het al lopende startnummer.
    Een actie Starten versturen is niet nodig, de eigen bijdrage loopt al.

    eigen bijdrage cliënt

    Eigen bijdrage inzetten via de module iEb

    Ga naar Extern/iEb/Klanten en klik op Registreren.
    Een wizard verschijnt, zoek de juiste BSN, selecteer deze en klik op voltooien. De BSN wordt toegevoegd of er verschijnt een melding dat de klant al bestaat.

    eigen bijdrage cliënt

    Zoek en selecteer de klant op de kaart Klanten, Relaties of Voorzieningen en aan de rechterkant verschijnt de benodigde informatie over de klant.

    Klik aan de rechterkant op het + icoontje onder het kopje Voorzieningen. De volgende wizard verschijnt.

    eigen bijdrage cliënt

    Soort: kies het soort eigen bijdrage, AT of BW
    Voorziening: koppel hier de juiste voorzieningen
    Product: wordt automatisch gevuld bij selecteren voorziening
    Periode: de volgende productperioden kunnen gekozen worden:

    • Beschikte periode; de gehele periode van de recht op voorziening
    • Geleverde periode; de gehele periode van de geleverde voorziening
    • Start/stop periode; de periode genomen vanaf de 405
    • Vrij in te vullen periode; vrij in te vullen periode, bijvoorbeeld bij uitzonderingen
    Vul de juiste gegevens in en klik op voltooien. Bij het klikken op voltooien worden automatisch de acties opnieuw beoordeeld en zal waar nodig een nieuwe actie worden klaargezet om te versturen.

    Gevolgen van het versturen van de Eigen bijdrage:

    BSN had nog geen lopende eigen bijdrage/startnummer:
    Er is een nieuw startnummer aangemaakt en de actie Starten staat klaar om verstuurd te worden.

    BSN had een startnummer met einddatum in het verleden:
    Er is een nieuw startnummer aangemaakt en de actie Starten staat klaar om verstuurd te worden.

    BSN had al een lopende eigen bijdrage/startnummer:
    De voorziening/eigen bijdrage is toegevoegd aan het al lopende startnummer.
    Een actie Starten versturen is niet nodig, de eigen bijdrage loopt al.

    Eigen bijdrage wijzigen inclusief actie versturen

    Via de geleverde voorziening:
    Open de geleverde voorziening onder de aanvraag en klik op de acties knop en kies voor de actie eigen bijdrage versturen. Er opent zich een wizard waarin datums aangepast kunnen worden.

    Via de iEB module:
    Om een al ingezette eigen bijdrage te wijzigen klik je desbetreffende startnummer aan op de kaart Klanten of Relaties. Aan de rechterkant verschijnt de benodigde informatie over de klant.
    Selecteer de voorziening waar de eigen bijdrage betrekking op heeft en klik op het potlood om de voorziening te kunnen wijzigen.

    eigen bijdrage wijzigen

    Er opent zich bij beide opties een wizard waarin de datums aangepast kunnen worden.

    Bij het klikken op voltooien worden automatisch de acties opnieuw beoordeeld en zal waar nodig een nieuwe actie worden klaargezet om te versturen.

    eigen bijdrage cliënt

    Eigen bijdrage verwijderen

    Bij het selecteren van een regel op de kaarten Klant, Relatie, Voorziening of Actie verschijnt het totaal overzicht van desbetreffende relatie op het rechterscherm. Klik de voorziening aan in het rechterscherm en klik op het icoontje verwijderen.

    eigen bijdrage verwijderen

    De acties worden opnieuw beoordeeld en de benodigde acties worden klaargezet om te versturen.

    Controlelijsten

    Er zijn diverse controlelijsten te vinden aan de linkerkant in de iEB module.

    CAK vergelijking

    Het CAK publiceert aanleverrapportages. De Berichten en Productafname lijst in de iEB module komen qua kolomkoppen overeen met deze aanleverrapportages. Hierdoor is het uitvoeren van een 1 op 1 controle mogelijk.

    Funtionele terugkoppelingen

    Hier staan alle functionele terugkoppeling die zijn ontvangen van het Cak.

    Beleid

    .